| Рубрикатор | ![]() |
![]() |
| Статьи | ![]() |
![]() |
| Сергей ХАЛЯПИН   | 17 ноября 2023 |
Виртуальное рабочее место: руководство к выбору российского решения
Отечественные вендоры предлагают много решений для организации виртуальных рабочих мест. Для того чтобы сделать оптимальный выбор, нужно проанализировать параметры каждого варианта и оценить их в совокупности, исходя критичности того или иного параметра для целевой инфраструктуры.
.jpg)
Рынок до и после
До февраля 2022 г. рынок решений для организации виртуальных рабочих мест (ВРМ) был практически поделен между тремя вендорами – Citrix, Microsoft и VMware. После того, как эти поставщики отказались продавать свои решения в России, на рынке появилось много местных игроков. Одни работают над продуктами для организации ВРМ в течение нескольких лет, другие – абсолютные новички на этом рынке.
Сегодня известно более десятка российских решений, которые уже оформлены как продукты, и несколько тестовых/предсерийных вариантов, еще не представленных широкому рынку. Если рассматривать только решения, которые уже можно приобрести для локальной установки (on-premise), то в списке окажутся 12 продуктов (табл. 1).
Таблица 1. Перечень рассматриваемых российских решений ВРМ
| Название продукта | Компания-разработчик | Протоколы доступа |
| AccentOS | «Тионикс Холдинг» | VNCm, RDP, xFreeRDP, VNC, NX |
| HOSTVM VDI | ИК «Хост» | SPICE, VNC, RDP, PCoIP, X2Go, NX, HTML5, Loudplay |
| Rosa Virtualization | НТЦ ИТ РОСА | SPICE, VNC, HTML5 |
| Space VDI | «ДАКОМ М» | SPICE, RDP, Glint, Loudplay |
| Termidesk | «Увеон» (ГК «Астра») | SPICE, RDP, VNC, Loudplay (эксперим.) |
| Utinet VirtualDesk | «КонсалтингПроф» | RDP, SPICE, X2Go |
| Veil VDI | НИИ «Масштаб» | SPICE, RDP |
| «Базис.Workplace» | «Базис» | RDP, FreeRDP, RX@Ethersoft, X2Go |
| ПАК «Горизонт-ВС» | ИЦ «Баррикады» | VNC (для администрирования), SPICE (для подключения терминалов) |
| VDI ПК «Звезда» | НПЦ МАКС | SPICE, RDP, NX, PCoIP, RGS, X2Go, xFreeRDP |
| «Рустэк.VDI» | «Рустэк» | RDP, FreeNX, X2Go, Loudplay |
| Цифровая платформа «СинтезМ» | «Финтех» | SPICE, VNC |
Параметры оценки российских решений
На базе общедоступной информации можно провести анализ вендоров и их решений по следующим параметрам:
- функционал – функциональные возможности решения, поддержка тех или иных типов ресурсов. Рекомендуется оценивать по шкале от 0 до 5;
- протоколы доступа – поддержка протоколов, наличие собственного протокола, возможности протокола, его развитие, поддержка выбранного протокола другими вендорами. Рекомендуется оценивать по шкале от 0 до 5;
- экосистема – наличие у производителя дополняющих решений: гипервизора, операционной системы, системы резервного копирования, СУБД, системы каталога для учетных записей пользователей и т.д. Рекомендуется оценивать по шкале от 0 до 5;
- документация – полнота, доступность, актуальность, подробность информации. Рекомендуется оценивать по шкале от 0 до 5;
- работа с сообществом – наличие активного телеграм-канала, участие в отраслевых конференциях, взаимодействие с пользователями, партнерами, проведение тренингов для пользователей/партнеров и т.д. Предлагается оценивать по шкале от 0 до 2;
- риски – потенциальные риски, связанные с внедрением или использованием решения. Риски могут быть технологическими, юридическими или административными. Рекомендуется оценивать по шкале от -2 до 0.
Поскольку значимость перечисленных параметров для потенциальных покупателей различна, конкретная оценка описываемых решений не дается, а каждому предлагается заполнить приводимую ниже таблицу самостоятельно, исходя из важности и критичности того или иного фактора для его инфраструктуры.
Таблица 2. Оценка выбранного решения
| Функционал | Протоколы доступа | Экосистема | Документация | Работа с сообществом | Риски | Сумма |
| 0–5 | 0–5 | 0–5 | 0–5 | 0–2 | -2 – 0 |
Приведенная в статье информация актуальна на сентябрь 2023 г., когда проводился анализ решений.
Обзор решений
В рамках решения поставляется как платформа виртуализации на базе KVM, так и компонент AccentOS TRS, обеспечивающий работу с ВРМ и терминальными сервисами.
Для организации доступа поддерживается широкий набор протоколов: RDP, xFreeRDP, VNC, NX, VNCm. Своего протокола решение не имеет.
Поскольку решение строится на платформе OpenStack, заказчик фактически получает конструктор, из которого он может собрать требуемые ему сервисы, на что косвенно указывает поддержка разнообразных гипервизоров и систем контейнеризации ОС. Это фактически подтверждает доступная документация (рис. 1), рассчитанная на специалистов в области ОС Linux.

Рис. 1. Портал с документацией на решения AccentOS
Основные пользователи – региональный бизнес и госучреждения Республики Татарстан.
Решение базируется на гипервизоре (на основе KVM) собственной разработки ИК «Хост». Для предоставления доступа к виртуальным машинам и терминальным службам используется форк открытого решения UDS. В качестве платформы для виртуальных машин можно задействовать и другие гипервизоры.

Рис. 2. Описание решения HOSTVM VDI
Для доступа к ресурсам можно использовать различные протоколы: SPICE, VNC, RDP, PCoIP, X2Go, NX и лицензируемый отдельно протокол Loudplay. Для публикации приложений с ОС Windows потребуется наличие сервера Microsoft RDS, и в этом случае приложение придется публиковать дважды – в Microsoft RDS и UDS.
На основном сайте (рис. 2) приведен ряд материалов рекламного характера: презентации, сравнение с западными решениями, FAQ по лицензированию и техническим вопросам, кратко описаны истории успеха. Также можно заказать доступ к демостенду для тестирования удаленного доступа.
Существует отдельный сайт с документацией. В документах внятно описана политика лицензирования.
Представители компании участвуют в профильных мероприятиях, в соцсетях публикуют новости.
Разработчик платформы виртуализации ROSA Virtualization также позиционирует ее как решение для организации ВРМ (рис. 3). Вместе с тем выделенный терминальный сервер в составе решения отсутствует.

Рис. 3. Описание возможностей платформы ROSA Virtualization
В качестве протокола используются SPICE с присущими ему ограничениями в виде доступа к ВМ исключительно через гипервизор и VNC. Такие протоколы не могут обеспечить комфортную работу удаленных пользователей на каналах передачи данных с ограниченной пропускной способностью, так как рекомендуемый для SPICE канал должен иметь пропускную способность в расчете на одного пользователя не менее 512 кбит/с.
На сайте вендора кроме описания ОС различного назначения нет информации о других решениях, которые необходимы для построения корпоративной инфраструктуры ВРМ, создания высокодоступных и катастрофоустойчивых сред.
Компания предлагает пользователям самостоятельное обучение по своим продуктам, участвует в профильных мероприятиях, общается с пользователями через соцсеть «ВКонтакте» и телеграм-канал .
В решении поддерживается только гипервизор SpaceVM собственной разработки «ДАКОМ М». Терминальный сервер отсутствует, брокер устанавливается только на ОС Astra Linux Special Edition 1.7 («Смоленск»).
В качестве протоколов доступа предлагаются SPICE и RDP, а также проприетарные протоколы: лицензируемый отдельно Loudplay и протокол Glint собственной разработки (рис. 4). Несмотря на заявления об эффективности применяемых протоколов на плохих каналах связи, в документации указывается, что для Glint требуется пропускная способность не менее 1 Мбит/с.

Рис. 4. Описание возможностей протокола Glint
Компания активно участвует в профильных мероприятиях и вебинарах, продвигая свое решение в качестве замены продуктов компаний Citrix и VMware.
В рекламных материалах говорится об истории компании с 2001 г., однако датировка новостей и свидетельств о регистрации продуктов в российских реестрах начинается с середины 2022 г.
Termidesk («Увеон» ГК «Астра»)
Для доступа к терминальным сервисам решение Termidesk обеспечивает возможность использования Microsoft RDS для приложений Windows, а для ОС Linux – терминального сервера STAL собственной разработки компании (рис. 5). Наряду с RDP, SPICE и VNC в экспериментальном режиме пользователям предлагается протокол Loudplay для работы с графическими приложениями. «Увеон» также занимается переработкой оригинального протокола SPICE.

Рис. 5. Верхнеуровневая архитектура решения Termidesk
Ресурсы могут размещаться на разных платформах виртуализации. Кроме того, компания прорабатывает вариант использования Termidesk в качестве DaaS-решения на облачной платформе VK.
На сайте компания предлагает подробную техническую документацию по продукту, а также материалы для партнеров, включая презентацию решения и графические компоненты в форматах Visio и Draw.io. В материалах приведены даже такие эксклюзивные для нашего рынка вещи как «Функциональные возможности протоколов доставки». Отдельным документом представлено описание API для автоматизации решения.
У потенциальных пользователей есть возможность самостоятельно протестировать удаленный доступ к виртуальным десктопам (рис. 6).

Рис. 6. Доступ к онлайн демостенду решения Termidesk
Компания активно информирует своих потребителей и потенциальных заказчиков о новинках и возможностях, участвует в профильных мероприятиях. Она единственная из рассматриваемого списка (см. табл. 1) использует свой телеграм-канал для двустороннего общения с потребителями.
Отдельно следует отметить, что в рамках ГК «Астра» разрабатываются компоненты, которые могут служить для формирования единой инфраструктуры на базе решений от одного поставщика: служба каталогов, СУБД, СРК, почтовая система, гипервизор и ОС.
Разработчик предлагает решения для различных областей: ОС для сетевого оборудования, ОС для NAS, ПАК для удаленного управления серверным оборудованием, ПО для построения корпоративного облака на базе OpenStack, платформу виртуализации на базе KVM и QEMU.

Рис. 7. Экосистема решений компании «КонсалтингПроф»
В качестве терминального сервера и сервера доступа к ВМ выступает форк открытого решения UDS с поддержкой протоколов SPICE, RDP и VNC (рис. 7).
На основном сайте можно найти пять небольших документов объемом от 1 до 35 страниц. Названия заказчиков и истории успеха отсутствуют.
Для продвижения объединенного решения, в которое включены SDS, гипервизор, ВРМ, СРК, создан отдельный сайт, но на нем размещены только маркетинговые материалы, а документация отсутствует.
Активности «КонсалтингПроф» в профильных мероприятиях и соцсетях не отмечено.
В рекламных материалах сравнения решения с конкурирующими продуктами некорректны, поскольку о конкурирующих продуктах приводятся ошибочные сведения, например, сообщается, что в решении VMware не поддерживаются гостевые ОС Linux, Multi vGPU и т.д. (рис. 8).

Рис. 8. Таблица сравнения решений «КонсалтингПроф» с конкурирующими продуктами
В рамках данного продукта вендор предлагает использовать гипервизор собственной разработки и брокер соединений, с помощью которого можно подключаться к ВМ с Windows и Linux. Выделенного терминального сервера в решении нет. Поддерживаются протоколы SPICE и RDP.
В настоящее время документация на решение в свободном доступе отсутствует. Если сравнивать документацию решений Veil VDI и Space VDI от компании «ДАКОМ М», которые были доступны на сайтах компаний еще весной 2023 г., то можно говорить о сходстве на уровне идентичности (рис. 9).

Рис. 9. Сравнение порталов с документацией решений Space VDI и Veil VDI
Активности компании в профильных мероприятиях и соцсетях не отмечено.
Компания «Базис» образована благодаря объединению ИТ-решений трех компаний: «Ростелеком», Yadro и Rubytech. Для виртуализации рабочих мест компания предлагает продукт «Базис.Workplace», который предоставляет возможность подключения к ресурсам виртуальных и физических машин, а также к терминальным сессиям (рис. 10).

Рис. 10. Верхнеуровневая архитектура решения «Базис.Workplace»
В качестве основной платформы виртуализации предлагается использовать приобретаемый отдельно продукт «Базис.vCore», но можно развернуть ресурсы и инфраструктуру и на решениях «СКАЛА-Р», OpenStack или на гипервизоре VMware, начиная с версии 6.7. Для доступа к ресурсам используются протоколы RDP, FreeRDP, RX@Etersoft и экспериментально X2Go.
На сайте представлена подробная документация на решение, в которой в том числе описывается вариант установки в режиме высокой доступности (HA-режиме). В рекламных материалах указывается, что решение проходило нагрузочное тестирование на подключение до 16 тыс. сессий, однако надо учитывать, что в момент тестирования решение технически было совершенно другим.
При необходимости через сайт можно запросить тест-драйв решения.
Компания активно участвует в профильных мероприятиях, рассчитанных на заказчиков и партнеров, ведет телеграм-канал.
Для работы предполагается использовать только гипервизор, входящий в состав ПАК, и подключаться к ВМ с помощью немодифицированных протоколов VNC и SPICE. Терминальный сервер в составе ПАК отсутствует, но есть встроенный компонент для резервного копирования. Большинство операций по настройке решения выполняется из командной строки.
Если учесть наличие сертификатов Министерства обороны РФ, а главное, специализированных плат для контроля загрузки среды, становится понятно, что рыночная ниша ПАК «Горизонт-ВС» – организации с высокими и специфическими требованиями к ИБ. Использование решения в предлагаемом виде коммерческими заказчиками маловероятно.

Рис. 11. Описание платформы «Горизонт-ВС»
Документации на сайте в открытом доступе мало, и в ней основной упор делается на безопасности решения ПАК «Горизонт-ВС» и использовании электронных таблеток, USB-ключей и аппаратных комплексов для контроля загрузки инфраструктуры (рис. 11).
Активности компании в соцсетях и на профильных мероприятиях не отмечено.
Решение построено на основе коллаборации с ИЦ «Баррикады» и с использованием ее гипервизора «Горизонт-ВС» (рис. 12).

Рис. 12. Описание комплекса серверной виртуализации ПК «Звезда»
Функциональность ПАК «Горизонт-ВС» расширена за счет добавления в инфраструктуру решения UDS Enterprise (разрабатывается компанией VirtualCable), которое обеспечивает доступ к ВМ и терминальным сессиям. Свой протокол для доступа к ресурсам НПЦ МАКС не разрабатывает, а предлагает выбрать любой из предоставляемых через UDS: NX v3.5, RDP, RGS, SPICE, X2Go, PCoIP. Для работы с приложениями Windows с помощью решения UDS необходимо сначала опубликовать приложение на терминальном сервере Microsoft RDS. Таким образом, администратор фактически опубликует приложение дважды – на Microsoft RDS и UDS Enterprise.
Стоит отметить, что в бесплатной редакции UDS Enterprise Free компания VirtualCable позволяет подключиться только десяти пользователям (рис. 13).

Рис. 13. Описание возможностей решения UDS Enterprise Free Edition
Также можно подключать ресурсы, размещенные на других гипервизорах.
Документация на сайте скудная, фактически имеется лишь пара документов по установке и настройке UDS-сервера.
Активности компании в соцсетях и на профильных мероприятиях не отмечено.
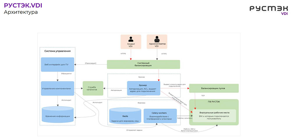
Инфраструктура предлагаемого компанией «Рустэк» ВРМ использует гипервизор ее собственной разработки, построенный на базе KVM. В систему входят балансировщики, брокер, воркеры, система управления и платформа виртуализации. Доступ к виртуальным ресурсам может осуществляться с помощью протоколов RDP, FreeNX и X2Go. В сентябре 2023 г. заключен партнерский договор с компанией Loudplay об использовании ее протокола удаленного доступа.
На сайте компании можно запросить демонстрацию «Рустэк.VDI». Решение может быть использовано сервис-провайдерами для предоставления облачных услуг класса DaaS.

Рис. 14. Верхнеуровневая архитектура решения «Рустэк.VDI»
Для работы с документацией компания имеется отдельный сайт (рис. 15).

Рис. 15. Портал с документацией по решениям компании «Рустэк»
Для продвижения своего решения «Рустэк» организует онлайн-тренинги для потенциальных заказчиков и партнеров, участвует в профильных мероприятиях, публикует новости в соцсетях.
Судя по размещенной на сайте информации, основные заказчики компании – региональные органы исполнительной власти и силовые ведомства. В первую очередь речь идет о решениях для автоматизации пограничных пунктов пропуска и оформления паспортно-визовых документов. В портфеле также присутствует платформа «СинтезМ». Как следует из материалов на сайте компании, эта платформа включает в себя защищенную операционную систему (ЗОС), гипервизор и ряд других компонентов.

Рис. 16. Экосистема решений компании «Финтех»
При детальном изучении доступной документации выясняется, что заявленный терминальный сервер (рис. 16) на самом деле является сервером управления клиентскими устройствами (терминалами) и к удаленному доступу приложений никакого отношения не имеет.
Из протоколов доступа заявлены SPICE для доступа к виртуальным машинам и VNC для задач администрирования. Самостоятельной разработкой протоколов компания не занимается, интеграции с российскими протоколами нет.
Размещенная на сайте документация датирована концом 2021 г. и представляет собой ряд руководств для отдельных элементов экосистемы – сервера, клиента и руководство системного программиста. Документы по обеспечению HA и DR отсутствуют, документов по другим элементам, входящим в платформу «СинтезМ», также нет.
С учетом основной специализации производителя на ПАК для пограничной и паспортно-визовой службы, а также на финансовом ПО, существует риск того, что решение ВРМ не будет развиваться и получать достаточного внимания от производителя. Сейчас это, скорее, декларируемая возможность доступа к ВМ на платформе гипервизора.
Выбор лучших
Раньше для выбора продуктов технические специалисты и лица, принимающие решения, использовали аналитические материалы от Forrester, IDC, Radicatti или Gartner. Часто отправной точкой для быстрого анализа рынка становился «Магический квадрант Gartner» по выбранной технологии. В таком маркетинговом исследовании изучаемые решения располагались на плоскости с двумя осями координат, где значения по оси X отражали «полноту видения», а ось Y отвечала за «возможность реализации». Для российских решений подобных исследований не проводилось, поэтому выбрать подходящий вариант из дюжины доступных продуктов сложно.
Однако, сведя всю информацию о рассмотренных решениях в одну таблицу, можно отранжировать их по количеству набранных баллов. Если же исходить из того, что параметры «Функционал» и «Протоколы доступа» описывают технические возможности решений, а «Документация», «Экосистема», «Работа с сообществом» и «Риски» характеризуют их потенциал продвижения и продажи потребителю, то полученные данные можно представить в другом разрезе (табл. 3).
Таблица 3. Оценка решений с группировкой показателей по техническим характеристикам и потенциалу продвижения
| Название продукта | Компания-разработчик | Ось X (Функциональность + Протоколы доступа) | Ось Y (Документация + Экосистема + Работа с сообществом - Риски) |
| 0–10 | 0–12 |
Отрицательные значения по оси Y не проставляются. Любое значение меньше 0 заменяется на «0».
Если все сделанные оценки внести в приложенный Excel-файл, будет построен график, который покажет лидеров решений ВРМ – продукты, попавшие в правый верхний сегмент; технически продвинутые решения окажутся в правом нижнем сегменте, решения с хорошим потенциалом продвижения (хорошо работающий маркетинг, команды продавцов) – в левом верхнем сегменте и нишевые решения – в левом нижнем сегменте. Пример такого графика приведен на рис. 17.

Рис. 17. Позиционирование отечественных ВРМ-решений в зависимости от их возможностей
Недостатки и пути их устранения
Анализ решений показывает, что многие российские производители считают ВРМ побочным продуктом – приложением к гипервизору. Именно поэтому большинство компаний не занимаются развитием протоколов доступа, не имеют отдельной документации по инфраструктуре ВРМ, не понимают специфику требований крупных компаний, применяющих в настоящий момент западные решения. Складывается впечатление, что большинство российских производителей подошли к включению ВРМ в свои портфели продуктов по принципу: раз мы можем на гипервизоре «поднять» виртуальную машину, в частности клиентскую, то, взяв штатный Linux-протокол SPICE, решение можно объявить продуктом для виртуализации рабочих мест. Лишь немногие компании уделяют пристальное внимание требованиям заказчиков и стремятся улучшить терминальный сервис, протокол доступа, повысить комфортность работы администраторов и конечных пользователей.
Проанализировав предлагаемые российские решения и поучаствовав в ряде тестирований этих решений у крупных заказчиков, могу отметить следующие моменты, которые мешают активно развиваться рассмотренным продуктам:
- Большое количество игроков на рынке приводит к размыванию/уменьшению инвестиций, которые должны быть направлены на развитие решений. Именно поэтому в ближайшей перспективе должна произойти консолидация рынка за счет ухода ряда нишевых продуктов и слияния/поглощения игроков с интересными техническими решениями.
- Отсутствие у большинства разработчиков экосистемы решений. Об этом руководитель направления перспективных исследований ГК «Астра» Роман Мылицын сделал важное замечание: «Несмотря на широкий спектр предлагаемых программных продуктов, далеко не все из них совместимы друг с другом и при решении задачи практического применения российского ПО многие продукты оказываются за бортом действующих информационных систем. В этой связи на первое место выходят разработчики, которые заранее озаботились обеспечением широкого технологического партнерства и созданием собственной экосистемы».
- Протоколы доступа. Лишь немногие вендоры работают над одним из самых важных элементов решения – протоколом доступа. Остальные вендоры (и их большинство) просто используют доступные на рынке протоколы с открытым кодом, такие как SPICE, FreeRDP и различные производные протокола NX (RX, X2Go, FreeNX). Это резко снижает шансы на успешное внедрение соответствующих решений у крупных заказчиков. Есть надежды на развитие протокола Loudplay, который хорошо себя зарекомендовал на рынке онлайн-игр.
- Терминальный сервер. Опять же немногие вендоры стараются разработать свой вариант компонента, а остальные полагаются на одно из двух решений, доступных на рынке: форки решения UDS или X2Go. Для работы с Windows-решениями предлагается просто использовать терминальный сервер Microsoft RDS (которому тоже необходимо искать замену среди отечественных продуктов).
- Документация. В отличие от документов западных вендоров, которые предоставляются в открытом доступе и освещают множество различных аспектов функционирования, проектирования и администрирования решения, российские поставщики в большинстве своем предлагают на сайтах минимально возможный набор документов, а у некоторых в открытом доступе их нет вовсе. Более того, считанные единицы могут предложить своим заказчикам информацию о том, как построить HA- или DR-архитектуру своих решений. Отсутствие такой информации не слишком существенно для небольших заказчиков (до 500 пользователей), однако критически важно для крупных компаний с несколькими ЦОДами, работающими на всей территории РФ.
- Обучение и работа с ИТ-сообществом. Отечественные вендоры столкнулись с уникальной ситуацией: после ухода многих западных компаний, включая поставщиков решений, крупные российские заказчики привлекли к себе в штат высококлассных специалистов: архитекторов, консультантов, инженеров и специалистов технической поддержки по используемым решениям. Также надо учитывать тот факт, что для получения партнерского статуса у западного вендора ИТ-компания, продававшая и внедрявшая его решения, должна была иметь в штате определенное количество подготовленных технических специалистов. Эти специалисты участвовали в проектировании и внедрении крупнейших инфраструктур ВРМ. Поэтому большинство российских компаний – экс-партнеров западных вендоров хорошо знают технологии и ограничения их продуктов. В тоже время в отечественных компаниях-разработчиках квалификация инженеров, занимающихся поддержкой продаж, не столь высокая, да и сами компании в рекламных материалах позволяют себе совершенно нереалистичные заявления: «Поддержка более 1 млн виртуальных машин», «Наше решение не имеет ограничений по масштабируемости», «Полностью отечественное решение, иностранные компоненты не применяются» и т.д. При таком раскладе у заказчиков накапливается серьезный скепсис относительно перспектив замены уже внедренных, доказавших свою работоспособность в сложных условиях решений на «сырые» и непроверенные продукты.
Поэтому необходимый элемент продвижения решения, повышения доверия заказчиков к его заявленным характеристикам и возможностям – активное обучение как партнеров, так и потенциальных пользователей. В данном случае российским вендорам нужно пойти на инвестиции в этом направлении, обеспечивая возможность не только платной подготовки в сертифицированных УЦ, но и бесплатного базового онлайн-обучения по продуктам.
Очень важна работа с сообществом пользователей (техническими специалистами партнеров, экспертами и активными заказчиками), так как здесь компания может не только протестировать у лояльных пользователей определенный функционал, но и получить отзывы об используемых решениях, их работоспособности, восприятии конечными пользователями и исходя из собранной информации скорректировать дорожные карты и очередность разработки того или иного функционала.
Те вендоры, которые выполнят хотя бы часть данных рекомендаций, смогут претендовать на лидерство в сегменте построения ВРМ, особенно у крупных заказчиков с высокими требованиями к функциональности решений.
Сергей
Халяпин
Заметили неточность или опечатку в тексте? Выделите её мышкой и нажмите: Ctrl + Enter. Спасибо!


















